智能云终端管理系统引入广告
1.直接插入广告位
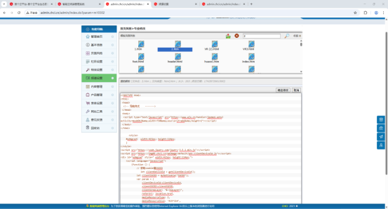
点击“引入广告”,在下方红框内选择需要引入广告的网页,此处调取CHCI建站中添加的栏目。例如将广告引入到“数字乡村”栏目,点击“数字乡村”即可。

屏幕右侧为展示的此网页的代码,滑动查看页面代码,左键点击代码,在代码中点击选择广告位位置,尽量不遮盖网站主要内容,选择广告位大小。

点击“插入代码”,点击“完成并预览”,页面会自动跳转。系统提示广告位引入成功,如需修改则需要进入CHCI建站功能中修改。


2.复制代码进入CHCI建站系统插入广告位
鼠标左键点击代码位置,点击“复制代码”,进入chci建站系统内(chci建站-页面风格-专业修改),找到该页面代码,手动复制进代码中,确认修改。


3.广告位展示:
左下角即为插入的广告位。
